创建缴费计划
基础数据全部维护好后,由学校财务人员新建缴费计划,家长根据缴费计划中的缴费项目缴费。
流程:新建缴费计划>新建缴费项目名称>设置缴费标准 > 选择缴费年级、班级对象 > 增加收费项—>完成后进入上报流程。
1.创建缴费计划
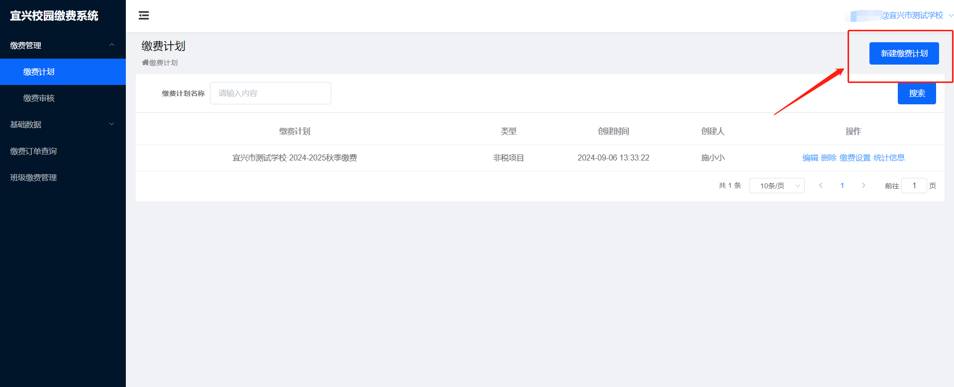
1.1依次点击缴费管理--缴费计划--新建缴费计划

选择本次缴费缴费项目类型是非税或者往来。

2. 创建缴费项目
2.1点击缴费计划上的『 缴费设置 』,进入缴费设置页面。

2.2 设置缴费标准

2.3勾选『缴费对象』创建缴费项目,以年级或班级为纬度创建项目。

2.4增加收费项
注:上缴服务性收入不可与其他收费项一起创建!

